Philips 32PFL7404, 42PFL7404,
47PFL7404, 52PFL7404, 32PFL8404, 37PFL8404, 42PFL8404, 47PFL8404 – Service
mode, error codes, Led blinking code details – 5910 words about troubleshooting
Service Modes
Service Default mode (SDM) and Service Alignment Mode
(SAM) offers several features for the service technician, while the Customer
Service Mode (CSM) is used for communication between the call centre and the
customer.
This chassis also offers the option of using ComPair, a hardware interface
between a computer and the TV chassis. It offers the abilities of structured
troubleshooting, error code reading, and software version read-out for all
chassis.
Note: For the new model range, a new
remote control (RC) is used with some renamed buttons. This has an impact on
the activation of the Service modes. For instance the old “MENU” button is now
called “HOME” (or is indicated by a “house” icon).
Service Default Mode (SDM)
Purpose
• To create a pre-defined setting, to get the same
measurement results as given in this manual.
• To override SW protections detected by stand-by processor and make the TV
start up to the step just before protection (a sort of automatic step by step
start up).
• To start the blinking LED procedure where only layer 2 errors are displayed.
• All service-unfriendly modes (if
present) are disabled, like:
– (Sleep) timer.
– Child/parental lock.
– Picture mute (blue mute or black mute).
– Automatic volume levelling (AVL).
– Skip/blank of non-favourite pre-sets.
SDM [Service Default Mode]
How to Activate SDM
For this chassis there are two kinds of SDM: an analog SDM and a digital SDM.
• Analog SDM: use the standard RC-transmitter and key in the code “062596”, directly followed by the “MENU” (or HOME) button.
Note: It is possible that, together with the SDM, the main menu will appear. To switch it “off”, push the “MENU” (or HOME) button again.
• Digital SDM: use the standard RC-transmitter and key in the code “062593”, directly followed by the “MENU” (or HOME) button.
Note: It is possible that, together with the SDM, the main menu will appear. To switch it “off”, push the “MENU” (or HOME) button again.
• Analog SDM can also be activated by, on the SSB, shorting for a moment the solder pads SDM [1]
After activating this mode, “SDM” will appear in the upper right corner of the screen (when a picture is available).
How to Navigate
When the “MENU” (or HOME) button is pressed on the RC transmitter, the set will toggle between the SDM and the normal user menu (with the SDM mode still active in the background).
How to Exit SDM
Use one of the following methods:
• Switch the set to STAND-BY via the RC-transmitter.
• Via a standard customer RC-transmitter: key in “00”- sequence.
Service Alignment Mode (SAM)
Purpose
• To perform (software) alignments.
• To change option settings.
• To easily identify the used software version.
• To view operation hours.
• To display (or clear) the error code buffer.
How to Activate SAM
Via a standard RC transmitter: key in the code “062596” directly followed by the “INFO” or “I+” button. After activating SAM with this method a service warning will appear on the screen, continue by pressing the red button on the RC.
Contents of SAM :
• Hardware Information
– A. SW Version. Displays
the software version of the main software (example: Q5431-0.26.2.0=AAAaB_X.Y.W.Z).
• AAAA= the
chassis name, where “a” indicates the chip version: e.g. TV543/32=
Q543,
TV543/82=Q548,
Q543/92= Q549.
• B= the
SW branch version. This is a sequential number (this is no longer the region
indication, as the software is now multi-region).
• X.Y.W.Z= the
software version, where X is the main version number (different numbers are not
compatible with one another) and Y.W.Z is the sub version number (a higher
number is always compatible with a lower number).
– B. SBY PROC Version. Displays
the software version of the stand-by processor.
– C. Production Code.
Displays the production code of the TV, this is the serial number as printed on
the back of the TV set. Note that if an NVM is replaced or is initialized after
corruption, this production code has to be re-written to NVM. ComPair will
foresee in a possibility to do this.
• Operation Hours. Displays
the accumulated total of operation hours (not the stand-by hours). Every time
the TV is switched “on/off”, 0.5 hours is added to this number.
• Errors (followed
by maximum 10 errors). The most recent error is displayed at the upper left
(for an error explanation
• Reset Error Buffer. When
“cursor right” (or the “OK button) is pressed and then the “OK” button is
pressed, the error buffer is reset.
• Alignments. This
will activate the “ALIGNMENTS” submenu.
• Dealer Options. Extra
features for the dealers.
• Options. Extra
features for Service. For more information regarding option codes.
Note that if the option code
numbers are changed, these have to be confirmed with pressing the “OK” button
before the options are stored. Otherwise changes will be lost.
• Initialize NVM. The
moment the processor recognizes a corrupted NVM, the “initialize NVM” line will
be highlighted. Now, two things can be
done (dependent of the service instructions at that moment):
– Save the content of the NVM
via ComPair for development analysis, before initializing.
This will give the Service department an extra possibility for diagnosis (e.g.
when Development asks for this).
– Initialize the NVM.
• Note:
When the NVM is corrupted, or replaced, there is a high possibility that no
picture appears because the display code is not correct. So, before
initializing the NVM via the SAM, a picture is necessary and therefore the
correct display option has to be entered.
To adapt this option, it’s advised
to use ComPair (the correct HEX values for the options.) or a
method via a standard RC (described below).
Changing the display option via a standard RC: Key in the code “062598” directly followed by the “MENU” (or
HOME) button and “XXX” (where XXX is the 3 digit decimal display code. Make
sure to key in all three digits, also the leading zero’s. If the above action
is successful, the front LED will go out as an indication that the RC sequence
was correct. After the display option is changed in the NVM, the TV will go to
the Stand-by mode. If the NVM was corrupted or empty before this action, it
will be initialized first (loaded with default values). This initializing can
take up to 20 seconds.
Location of Display Option Code sticker

• Store - go right. All
options and alignments are stored when pressing “cursor right” (or the “OK”
button) and then the “OK”-button.
• SW Maintenance.
– SW Events. Not useful for Service purposes. In case of specific
software problems, the development department can ask for this information.
– HW Events. Not
useful for Service purposes. In case of specific software problems, the
development department can ask for this information.
• Test settings. For
development purposes only.
• Development file versions. Not useful for Service purposes, this information is only used by the
development department.
• Upload to USB. To
upload several settings from the TV to an USB stick, which is connected to the
SSB. The items are “Channel list”, “Personal settings”, “Option codes”, “Display-related
alignments” and “History list”. First a directory
“repair\” has to be created in the root of the USB stick. To upload the settings select each item separately,
press “cursor right” (or the “OK button), confirm with “OK” and wait until
“Done” appears. In case the download to the USB stick was not successful
“Failure” will
appear. In this case, check if the USB stick is connected properly and if the
directory “repair” is present in the root of the USB stick. Now the settings
are stored onto the USB stick and can be used to download onto another TV or
other SSB. Uploading is of course only possible if the software is running and
if a picture is available. This method is created to be able to save the
customer’s TV settings and to store them into another SSB.
• Download from USB. To
download several settings from the USB stick to the TV. Same way of working as
with uploading. To make sure that the download of the channel list from USB to
the TV is executed properly, it is necessary to restart the TV and tune to a
valid preset if necessary.
Note: The “History list item”
can not be downloaded from USB to the TV. This is a “read-only” item. In case
of specific problems, the development department can ask for this information.
How to Navigate
• In SAM, the menu items can be selected with the “CURSOR UP/DOWN” key (or the scroll wheel) on the RCtransmitter. The selected item will be highlighted. When not all menu items fit on the screen, move the “CURSOR UP/DOWN” key to display the next/previous menu items.
• With the “CURSOR LEFT/RIGHT” keys (or the scroll wheel), it is possible to:
– (De) activate the selected menu item.
– (De) activate the selected sub menu.
• With the “OK” key, it is possible to activate the selected action.
How to Exit SAM
Use one of the following methods:
• Switch the set to STAND-BY via the RC-transmitter.
• Via a standard RC-transmitter, key in “00” sequence, or select the “BACK” key.
Customer Service Mode (CSM)
Purpose
When a customer is having problems with his TV-set, he
can call his dealer or the Customer Helpdesk. The service technician can then
ask the customer to activate the CSM, in order to identify the status of the
set. Now, the service technician can judge the severity of the complaint. In
many cases, he can advise the customer how to solve the problem, or he can
decide if it is necessary to visit the customer.
The CSM is a read only mode; therefore, modifications in this mode are not
possible. When CSM is activated, the
layer 1 error is displayed via blinking LED. Only the latest error is
displayed.
When CSM is activated and there is a USB stick connected to the TV, the
software will dump the complete CSM content to the USB stick. The file
(Csm.txt) will be saved in the root of the USB stick. This information can be
handy if no information is
displayed.
Only
for Q548.1:
When in the Q548.1 chassis CSM is activated, a test
pattern will be displayed during 5 s.: 1 s. blue, 1 s. green, and 1 s. red, then
again 1 s. blue and 1 s. green. This test pattern is generated by the PNX5120.
So if this test pattern is shown, it could be determined that the back end
video chain (PNX5120, LVDS, and display) of the SSB is working.
For LED backlight TV sets, the test pattern is build as follows:
1 s. blue, 1 s. green, 1 s. red (generated by the PNX5120) and further on with
3 seconds RGB pattern from the LED Dimming Panel.
How to Activate CSM
Key in the code “123654” via the standard RC
transmitter.
Note: Activation of the CSM is only
possible if there is no (user) menu on the screen.
How to Navigate
By means of the “CURSOR-DOWN/UP” knob (or the scroll
wheel) on the RC-transmitter, can be navigated through the menus.
Contents of CSM
The contents are displayed on three pages: General,
Software versions, and Quality items. However, these group names itself are not
shown anywhere in the CSM menu.
General
• Set Type. This
information is very helpful for a helpdesk/workshop as reference for further
diagnosis. In this way, it is not necessary for the customer to look at the
rear of the TV-set. Note that if an NVM is replaced or is initialized after
corruption, this set type has to be re-written to NVM. ComPair will foresee in a possibility to do
this.
• Production
Code. Displays the production code (the serial number) of the
TV. Note that if an NVM is replaced or is initialized after corruption, this
production code has to be re-written to NVM. ComPair will foresee a in
possibility to do this.
• Installed date. Indicates
the date of the first installation of the TV. This date is acquired via time
extraction.
• Options 1. Gives the option codes of option
group 1 as set in SAM (Service Alignment Mode).
• Options 2. Gives the option codes of option
group 2 as set in SAM (Service Alignment Mode).
• 12NC SSB. Gives an identification of the SSB
as stored in NVM. Note that if an NVM is replaced or is initialized after
corruption, this identification number has to be re-written to NVM. ComPair
will foresee in a possibility to do this. This identification number is the
12nc number of the SSB.
Remark: the content here can also be a part of the 12NC of the SSB in
combination with the serial number.
• 12NC display. Shows the 12NC of the display
• 12NC supply. Shows the 12NC of the supply.
• 12NC “fan board”. Shows
the 12NC of the “fan board”- module (for sets with LED backlight).
• 12NC “LED Dimming Panel”. Shows the 12NC of the LED dimming Panel (for sets with LED
backlight).
Software versions
• Current main SW. Displays the built-in main software version. In case
of field problems related to software, software can be upgraded. As this
software is consumer upgradeable, it will also be published on the Internet.
Example: Q5431E_1.2.3.4.
• Stand-by SW. Displays
the built-in stand-by processor software version. Upgrading this software will
be possible via ComPair or via USB.
Example: STDBY_1.2.3.4.
• MOP ambient light SW. Displays
the MOP ambient light EPLD SW.
• MPEG4 software. Displays
the MPEG4 software (for sets with MPEG4).
• PNX5120 boot NVM. Displays
the SW-version that is used in the PNX5120 boot NVM (for sets with PNX5120).
• LED Dimming SW. Displays
the LED dimming EPLD SW (for sets with LED backlight).
Quality items
• Signal quality. Poor/average/good
• Child lock. Not active/active. This is a
combined item for locks. If any lock (Preset lock, child lock, lock after or
parental lock) is active, the item shall show “active”.
• HDMI HDCP key. Indicates of the HDMI keys (or HDCP
keys) are valid or not. In case these keys are not valid and the consumer wants
to make use of the HDMI functionality, the SSB has to be replaced.
• Ethernet MAC address. Not
applicable.
• Wireless MAC address. Not
applicable.
• BDS key. Indicates if the “BDS level 1” key
is valid or not.
• CI slot present. If the
common interface module is detected the result will be “YES”, else “NO”.
• HDMI input format. The
detected input format of the HDMI.
• HDMI audio input stream. The HDMI audio input stream is displayed: present / not present.
• HDMI video input stream. The HDMI video input stream is displayed: present / not present.
How to Exit CSM
Press the “MENU” (or HOME) button twice on the RC
transmitter.

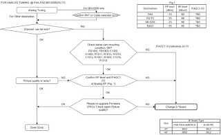
Step by step Start-up
When the TV is in a protection state due to an error detected by stand-by software (error blinking is displayed) and SDM is activated via short cutting the pins on the SSB, the TV starts up until it reaches the situation just before protection. So, this is a
kind of automatic step by step start-up. In combination with the start-up diagrams below, it is shown which supplies are present at a certain moment. Important to know is, that if e.g. the 3V3 detection fails and thus layer 2 error = 18 is blinking while the
TV is restarted via SDM, the Stand-by Processor will enable the 3V3, but the TV set will not go to protection now. The TV will stay in this situation until it is reset (Mains/AC Power supply interrupted).
Caution: in case the start-up in this mode with a faulty FET 7101-1 is done, all ICs supplied by the +3V3 could be destroyed, due to over voltage (12V on 3V3-line). It is recommended to measure first the FET 7101-1 or others FETs on short-circuit before activating SDM via the service pads.
Error Codes
The error code buffer contains all detected errors since the last time the buffer was erased. The buffer is written from left to right, new errors are logged at the left side, and all other errors shift one position to the right.
When an error occurs, it is added to the list of errors, provided the list is not full. When an error occurs and the error buffer is full, then the new error is not added, and the error buffer stays intact (history is maintained).
To prevent that an occasional error stays in the list forever, the error is removed from the list after more than 50 hrs. of operation. When multiple errors occur (errors occurred within a short time span), there is a high probability that there is some relation between them.
New in this chassis is the way errors can be displayed:
There is a simple blinking LED procedure
for board level repair (home repair) so called LAYER 1 errors next to the
existing errors which are LAYER 2 errors.
– LAYER 1 errors are one digit errors
– LAYER 2 errors are two digit errors.
• In protection mode.
– From consumer mode: LAYER 1.
– From SDM mode: LAYER 2.
• Fatal errors, if I2C bus is blocked and the set re-boots, CSM and SAM are not
selectable.
– From consumer mode: LAYER 1.
– From SDM mode: LAYER 2.
Important remark:
For all errors detected by MIPS which are fatal => rebooting of the TV set
(reboot starts after LAYER 1 error blinking), one should short the solder paths
at start-up from the power OFF state by mains interruption and not via the
power button to trigger the SDM via the hardware pins.
• In CSM mode
– When entering CSM: error LAYER 1 will be
displayed by blinking LED. Only the latest error is shown.
• In SDM mode
– When SDM is entered via Remote Control code or the hardware pins, LAYER 2 is displayed via blinking LED.
• In the ON state
– In “Display error mode”, set with the RC commands “mute_06250X _OK” LAYER 2 errors are displayed via blinking
LED.
• Error display on screen.
– In CSM no error codes are displayed on screen.
– In SAM the complete error list is shown.
Basically there are three kinds of errors:
• Errors detected by the Stand-by software which lead
to protection. These errors will always lead to
protection and an automatic start of the blinking LED LAYER 1 error.
• Errors detected by the Stand-by software which not
lead to protection. In this case the front LED should
blink the involved error. Note that it can take up several minutes before the
TV starts blinking the error (e.g. LAYER 1 error = 2, LAYER 2
error = 15 or 53).
• Errors detected by main software (MIPS). In this case the error will be logged into the error buffer and
can be read out via ComPair, via blinking LED method LAYER 1-2 error, or in
case picture is visible, via SAM.
How to Read the Error Buffer
Use one of the following methods:
• On screen via the SAM (only when a picture is visible).
E.g.:
– 00 00 00 00 00: No errors detected
– 23 00 00 00 00: Error code 23 is the last and
only detected error.
– 37 23 00 00 00: Error code 23 was first detected
and error code 37 is the last detected error.
– Note that no protection errors can be logged in the error buffer.
• Via the blinking LED procedure.
• Via ComPair.
How to Clear the Error Buffer
Use one of the following methods:
• By activation of the “RESET ERROR BUFFER” command in the SAM menu.
• With a normal RC, key in sequence “MUTE” followed by “062599” and “OK”.
• If the content of the error buffer has not changed for 50+ hours, it resets
automatically.
Error Buffer
In case of non-intermittent faults, clear the error buffer before starting to repair (before clearing the buffer, write down the content, as this history can give significant information). This to ensure that old error codes are no longer present. If possible, check the entire contents of the error buffer. In some situations, an error code is only the result of another error code and not the actual cause (e.g. a fault in the protection detection circuitry can also lead to a protection).
There are several mechanisms of error detection:
• Via error bits in the status registers of ICs.
• Via polling on I/O pins going to the stand-by processor.
• Via sensing of analogue values on the stand-by processor or the PNX8543.
• Via a “not acknowledge” of an I2C communication.
Take notice that some errors need several minutes before they start blinking or before they will be logged. So in case of problems wait 2 minutes from start-up onwards, and then check if the front LED is blinking or if an error is logged.
The Blinking LED Procedure
The blinking LED procedure can be split up into two situations:
• Blinking LED procedure LAYER 1 error. In this case the error is automatically blinked when the TV is put in CSM. This will be only one digit error, namely the one that is referring to the defective board, which causes the failure of the TV. This approach will especially be used for home repair and call centres. The aim here is to have service diagnosis from a distance.
• Blinking LED procedure LAYER 2 error. Via this procedure, the contents of the error buffer can be made visible via the front LED. In this case the error contains 2 digits and will be displayed when SDM (hardware pins) is activated. This is especially useful for fault finding and gives more details regarding the failure of the defective board.
Important remark:
For all errors detected by MIPS which are fatal
(rebooting of the TV set, with reboot starts after LAYER 1 error blinking), one
should short the SDM solder paths at startup from the power OFF state by mains
interruption and not via the power button, to trigger the SDM via the hardware
pins.
When one of the blinking LED procedures is activated, the front LED will show
(blink) the contents of the error-buffer. Error codes greater then 10 are shown
as follows:
1. “n” long blinks (where “n” = 1 to 9) indicating decimal digit
2. A pause of 1.5 s
3. “n” short blinks (where “n”= 1 to 9)
4. A pause of approximately 3 s,
5. When all the error codes are displayed, the sequence finishes with a LED
blink of 3 s
6. The sequence starts again.
Example: Error
12 8 6 0 0.
After activation of the SDM, the front LED will show:
1. One long blink of 750 ms (which is an indication of the decimal digit)
followed by a pause of 1.5 s
2. Two short blinks of 250 ms followed by a pause of 3 s
3. Eight short blinks followed by a pause of 3 s
4. Six short blinks followed by a pause of 3 s
5. One long blink of 3 s to finish the sequence
6. The sequence starts again.
How to Activate
Use one of the following methods:
• Activate the CSM. The
blinking front LED will show only the latest layer 1 error, this works in
“normal operation” mode or automatically when the error/protection is monitored
by the stand-by processor. At the time of this release, this layer 1 error
blinking was not working as expected.
In case no picture is shown and there is no LED blinking, read the logging to
detect whether “error devices” are mentioned.
• Activate the SDM. The
blinking front LED will show the entire contents of the layer 2 error buffer,
this works in “normal operation” mode or when SDM (via hardware pins) is
activated when the tv set is in protection.
Important remark:
For all errors detected by MIPS which are fatal =>
rebooting of the TV set (reboot starts after LAYER 1 error blinking), one
should short the solder paths at start-up from the power OFF state by mains
interruption and not via the power button to trigger the SDM via the hardware
pins.
• Transmit the commands “MUTE” - “062500” - “OK”
with a normal RC. The complete error buffer is
shown.
Take notice that it takes some seconds before the blinking LED starts.
• Transmit the commands “MUTE” - “06250x” - “OK” with
a normal RC (where “x” is a number between 1
and 5). When x = 1 the last detected error is shown, x = 2 the second last
error, etc.... Take notice that it takes some seconds before the blinking LED
starts.
Software Protections
Most of the protections and errors use either the
stand-by microprocessor or the MIPS controller as detection device. Since in these cases, checking of observers,
polling of ADCs, and filtering of input values are all heavily software based,
these protections are referred to as software protections. There are several types of software related
protections, solving a variety of fault conditions:
• Protections related to supplies: check of the 12V, +5V, +3V3 and 1V2.
• Protections related to breakdown of the safety check
mechanism. E.g. since the protection
detections are done by means of software, failing of the software will have to
initiate a protection mode since safety cannot be guaranteed any more.
Remark on the Supply Errors
The
detection of a supply dip or supply loss during the normal playing of the set
does not lead to a protection, but to a cold reboot of the set. If the supply
is still missing after the reboot, the TV will go to protection.
Protections during Start-up
During TV
start-up, some voltages and IC observers are actively monitored to be able to
optimize the start-up speed, and to assure good operation of all components. If
these monitors do not respond in a defined way, this indicates a malfunction of
the system and leads to a protection.
Hardware Protections
The only real hardware protection in this chassis
appears in case of an audio problem e.g. DC voltage on the speakers. The audio
protection circuit pulls the “supply-fault” low and the tv set will blink LAYER
1 error = 2 or in SDM, LAYER 2 error = 19.
Be very careful to
overrule this protection via SDM (not to cause damage to the Class D audio
amplifier). Check audio part first before activating via SDM. In case one of the speakers is not connected, the protection can also be
triggered.
Repair Tips
• It is also possible that the set has an audio DC
protection because of an interruption in one or both speakers (the DC voltage
that is still on the circuit cannot disappear through the speakers).
Caution: (Dis)connecting the speakers during
the ON state of the TV can damage the audio amplifier.
Important remark regarding the blinking
LED indication
As for the blinking LED indication, the blinking LED of
layer 1 error displaying can be switched “off” by pushing the power button on
the keyboard.
This condition is not valid after the set was unpowered (via mains
interruption). The blinking LED starts again and can only be switched “off” by
unplugging the mains connection. This
can be explained by the fact that the MIPS can not load the keyboard
functionality from software during the start-up and does not recognize the
keyboard commands at this time.
Fault Finding and Repair Tips
Ambilight
Due to degeneration process of the AmbiLights, there can
be a difference in the colour and/or light output of the spare ambilight module
in comparison with the originals ones contained in the TV set. Via ComPair, the
light output can be adjusted.
CSM
When CSM is activated and there is a USB stick connected
to the TV, the software will dump the complete CSM content to the USB stick. The
file (Csm.txt) will be saved in the root of the USB stick. If this mechanism
works it can be concluded that a large part of the operating system is already
working (MIPS, USB...)
Exit “Factory Mode”
When an “F” is displayed in the screen’s right corner,
this means the set is in “Factory” mode, and it normally happens after a new
SSB is mounted. To exit this mode, push the “VOLUME minus” button on the TV’s
local keyboard for 10 seconds (this disables the continuous mode).
Then push the “SOURCE” button on the TV’s local keyboard for 10 seconds until
the “F” disappears from the screen.
DC/DC Converter
Introduction
• The best way to find a failure in the DC-DC converters
is to check their starting-up sequence at “power-on via the mains cord”,
presuming that the stand-by microprocessor is operational.
• If the input voltage of DC-DC converters is around 12.7 V (measured on
decoupling capacitors 2107 and 2123 and the enable signals are “low” (active),
then the output voltages should have their normal values. The +12V and +5VPOD
supplies start-up first (enabled by PODMODE signal from the stand-by
microprocessor). There is a supplementary condition for 12V to start-up: if the
+5VPOD does not start up due to a local defect, then +12V will not be available
as well. The +5V-ON supply is enabled by the ONMODE signal (coming also from
the stand-by microprocessor). The +1V2 supply starts up when the +12V appears,
then at least 100 ms later, the +3V3 will be activated via the ENABLE-3V3
signal from the stand-by microprocessor. If the +12V value is less than 10 V,
the last enumerated voltages will not show up due to the under voltage
detection circuit 7105-1 + 6101 and surrounding components. Furthermore, if the
+12V is less than 8 V, then also the +1V2 will not be available. The +5V5-TUN generator
7202 (present only for the analogue version of China platforms) will start to
operate as soon as the 12V (PSU) is present.
• The consumption of controller IC
7103 is around 19 mA (that means almost 200 mV drop voltage across resistor
3108).
• The current capability of DC-DC converters is quite high (short-circuit
current is 7 to 10 A).
• The DETECT1 signal (active “low”) is an internal protection (error 18) of the
DC-DC convertor and will occur if the output voltage of any DC-DC convertor is
out of limits (10% of the normal value).
Fault Finding
• Symptom: +1V2
not present (even for a short while ~10 ms)
– Check 12 V availability (resistor 3108, MOS-FETs 7101 and 7102), value of +12
V, and surrounding components)
– Check the voltage on pin 9 (1.5 V),
– Check for +1V2 output voltage short-circuit to GND that can generate pulsed
over-currents 7...10 A through coil 5103.
– Check the over-current detection circuit (2106 or 3131 interrupted).
• Symptom: +1V2 present for about 100ms, +3V3
not rising.
– Check the ENABLE-3V3 signal (active “low”),
– Check the voltage on pin 8 (1.5 V),
– Check the under-voltage detection circuit (the voltage on collector of
transistor 7105-1 should be less than 0.8 V),
– Check for output voltages short-circuits to GND (+3V3) that can generate
pulsed over currents 7...10 A through coil 5101,
– Check the over-current detection circuit (2105 or 3127 interrupted).
• Symptom: +1V2 OK, +3V3 present for about 100
ms.
Possible cause: SUPPLY-FAULT
line stays “low” even though the +3V3 and +1V2 is available - the stand-by
microprocessor is detecting that and switching “off” all supply voltages.
– Check the drop voltage across resistor 3108 (they could be too high, meaning
a defective controller IC or MOS-FETs),
– Check if the boost voltage on pin 4 of controller IC 7103 is less than 14 V
(should be 19 V),
– Check if +1V2 or +3V3 are higher than their normal values - that can be due
to defective DC feedback of the respective DC-DC convertor (ex. 3152, 3144).
• Symptom: +1V2 and +3V3 show a high level of
ripple voltage (audible noise can come from the filtering coils 5101, 5103).
Possible cause: instability of the frequency and/or duty cycle of a DC-DC
converter or stabilizer.
– Check the resistor 3164,
capacitors 2102 and 2103, input and output decoupling capacitors.
– Check AC feedback circuits (2120, 2129, 3141, 3153, 2110, 2114 and 3135).
• Symptom: +1V2, +3V3 ok, no +5V5-TUN
(analogue sets only).
Possible cause: the “+5V5-TUN GENERATOR” circuit (7202 and surroundings components)
is defective:
check transistor 7202 (it has to have gate voltage pulses of about 10 V
amplitude and drain voltage pulses of about 35 V amplitude) and surrounding
components. A high consumption (more than 6 mA) from +5V5-TUN voltage can cause
also +5V5-TUN voltage to be too low or zero.
Note: when a pair of power MOSFETs (7101
or 7102) becomes defective, the controller IC 7103 should be replaced as well.
Fan self test (only for sets with LED
backlight)
In case fans are present, a softest can be done by
pushing the red colored button on the remote control while the TV set is in
CSM. Exit CSM and check the status of the fans in the error buffer by entering
SAM (062596 + info button on the RC). In
case of failure (fully red screen) more detailed information is available in
the error buffer.
UART Logging
When something is wrong with the TV set (f.i.the set is
rebooting) checking the UART logging using hyperterminal can be done to find
more information. Hyperterminal is a standard Windows application. It can be
found via Programs, Accessories, Communications, Hyperterminal. Connect a
“ComPair UART”-cable (3138 188 75051) from the Service connector in the TV set,
via the ComPair interface (this is compulsory,
otherwise ICs are blown in the PC), to the “COMx”-port of the PC.
After start-up of Hyperterminal, fill in a name (f.i. “logging”) in the
“Connection Description” box, then apply the following settings:
1. COMx
2. Bits per second = 115200
3. Data bits = 8
4. Parity = none
5. Stop bits = 1
6. Flow control = none
During the start-up of the TV set, the logging will be displayed. This is also the case during rebooting of the
TV set (the same logging appears time after time). Also available in the
logging is the “Display Option Code” (useful when there is no picture),
look for item “DisplayRawNumber” in the beginning of the logging.
Tip: When there is no picture available
during reboot, it is possible to check for “error devices” in the logging
(LAYER 2 error). This can be very helpful to determine the failure cause of the
reboot. For protection state, there is no logging.
Loudspeakers
Make sure that the volume is set to minimum during
disconnecting the speakers in the “on” state of the TV. The audio amplifier can
be damaged by disconnecting the speakers during “on” state of the set!
Sometimes the set can go into protection, but that is not always the case.
Tuner
Attention: In case the tuner is replaced, always check the tuner options.
Display option code
Attention: In case the SSB is replaced, always check the display option code in SAM, even when picture is available. Performance with the incorrect display option code can lead to unwanted side-effects for certain conditions.
Upgrade HDMI EDID NVM
To upgrade the HDMI EDID, see ComPair for further instructions.